<%NUMBERING1%>.<%NUMBERING2%>.<%NUMBERING3%> PRTG Manual: Library Management

i_round_blueThis documentation refers to an administrator that accesses the PRTG web interface on a master node. Other user accounts, interfaces, or failover nodes might not have all of the options in the way described here. In a cluster, note that failover nodes are read-only by default.

You can manage your libraries by adding and editing library nodes and by defining which objects you want to see on a library node.

Click the Management tab. You see a split screen:

  • On the left side, you can see your library. If you create a new library, it is empty in the beginning.
  • On the right side, you see your device tree.
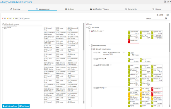
Bandwidth Library in Management Mode 

Bandwidth Library in Management Mode 

Add and Change Library Nodes

From the device tree on the right side, drag objects and drop them on the library on the left side. Each dropped object is immediately added as a new library node. Repeat this procedure as often as you wish until you have added all desired items to the library.

i_round_blueLibrary nodes can contain up to 1,000 sensors. However, if you add single sensors to the library via the Management tab, there can only be one sensor in one library node.

Click Add Library Node or Add Group in the bottom-left corner of the split screen to create nested library nodes.

Drag and drop library nodes to change their position. If you want to change the monitoring object that is associated with a library node, you can change the Linked Object in the library node's settings.

Set Library Node Display Settings

Right-click the name of a library node and select Edit | Settings from the context menu to change the Library Node Display Settings. In the dialog that appears, you can change the name of the library and its tags, as well as the linked object, the library node view, and filters. These settings are available for each library node.

Edit Library Node Display Settings

Edit Library Node Display Settings

You can either show the Linked Object as a subtree of your device tree including probes, groups, and devices, or you can view all sensors underneath the Linked Object.

  • When you select Show a subtree of the device tree (default), the library node called My Sub Tree, for example, looks like a branch in your device tree.
     
Library with One Node that Shows a Branch of the Device Tree

Library with One Node that Shows a Branch of the Device Tree

  • When you select Show a collection of filtered sensors, PRTG only shows the sensors that are underneath the Linked Object in the device tree without probes, groups, and devices. You can additionally filter for certain sensor types, states, and tags. PRTG then only shows matching sensors. In the example screenshot, you can see the library node My Sub Tree where only bandwidth sensors are shown.
     
Library with One Node that Only Shows a Collection of Bandwidth Sensors

Library with One Node that Only Shows a Collection of Bandwidth Sensors

i_square_cyanFor more information, see section Libraries and Node Settings.

Context Menu

You can right-click any object on a library's Overview tab or Management tab to open its context menu.

i_square_cyanFor more information, see section Library Context Menus.